欢迎投稿

今日深度:

人工智能自动sql优化工具--SQLTuning for SQL Server,

人工智能自动sql优化工具--SQLTuning for SQL Server,sql--sqltuning


针对这种情况,人工智能自动SQL优化工具应运而生。现在我就向大家介绍这样一款工具:SQLTuning for SQL Server。

1. SQL Tuning 简介

SQL Turning是Quest公司出品的Quest Central软件中的一个工具。

QuestCentral(图1)是一款集成化、图形化、跨平台的数据库管理解决方案,可以同时管理Oracle、DB2 和 SQL server 数据库。它包含了如下的多个工具:

数据库管理(DBA)
 数据库监控(Monitoring Pack)
 数据库诊断 (Spotlight Diagnostics)
 数据库分析 (Database Analysis)
 SQL优化 (SQL Tuning)
 空间管理 (Space Management)
 压力测试 (Load Generator)
 数据生成 (Data Generator)
 PL/SQL 开发 (TOAD)
 专家建议 (Knowledge Expert)

今天,我们只介绍其中的SQL优化(SQL Tuning for SQL Server) 的使用方法。

图1 quest central界面

2. 使用SQL Tuning 优化SQL

下面我们用SQLServer自带的Northwind数据库为例,帮助大家了解如何使用SQLTuning优化SQL。

(1)建立连接。
在QuestCentral主界面上的“Database”树上选择“SQLServer”,然后在下方出现的“Tools”框中选择“SQLTuning”选项,打开“Lanch SQL Tuning for SQL ServerConnections”对话框(图2)。我们在这里建立数据库服务器的连接,以后的分析工作都会在它上面完成。



图2 “建立连接”对话框

双击“NewConnection”图标,在弹出窗口中输入数据库的信息,单击“OK”,然后单击“Connect”即可。

(2)分析原始SQL语句 。
在打开窗口的“OriangalSQL”文本框内输入需要分析的原始SQL语句,代码如下:

/*查询卖出价个不同的同一货物名称*/
select DISTINCT c.CompanyName,p.ProductName
from [Order Details] od1,[Order Details] od2 , Orders o1 , Orderso2,Customers c, Products p
where od1.UnitPrice<>od2.UnitPrice andod1.ProductID=od2.ProductID
and od1.OrderID=o1.OrderID
and od2.OrderID=o2.OrderID
and o1.CustomerID=o2.CustomerID
and o1.CustomerID=C.CustomerID

首先在界面左上方选择数据库,然后点击工具栏上的“Execute”按钮,执行原始的SQL语句,SQLTuning会自动分析SQL的执行计划,并把分析结果显示到界面上(图3)。


图3 分析原始SQL语句

(3)优化SQL。

现在我们点击工具栏上的“Optimize Statement”按钮,让SQLTuning开始优化SQL,完成后,可以看到SQLTuning产生了34条与原始SQL等价的优化方案(图4)。


图4 SQL优化方案

(4)获得最优SQL。

接下来,我们来执行上面产生的优化方案,以选出性能最佳的等效SQL语句。在列表中选择需要执行的优化方案(默认已全部选中),然后点击工具栏上的“Execute”按钮旁边的下拉菜单,选择“ExecuteSelected”。等到所有SQL运行完成后,点击界面左方的“TuningResolution”按钮,可以看到最优的SQL已经出来啦,运行时间竟然可以提高52%!(图5)


图5 “Tuning Resolution”界面

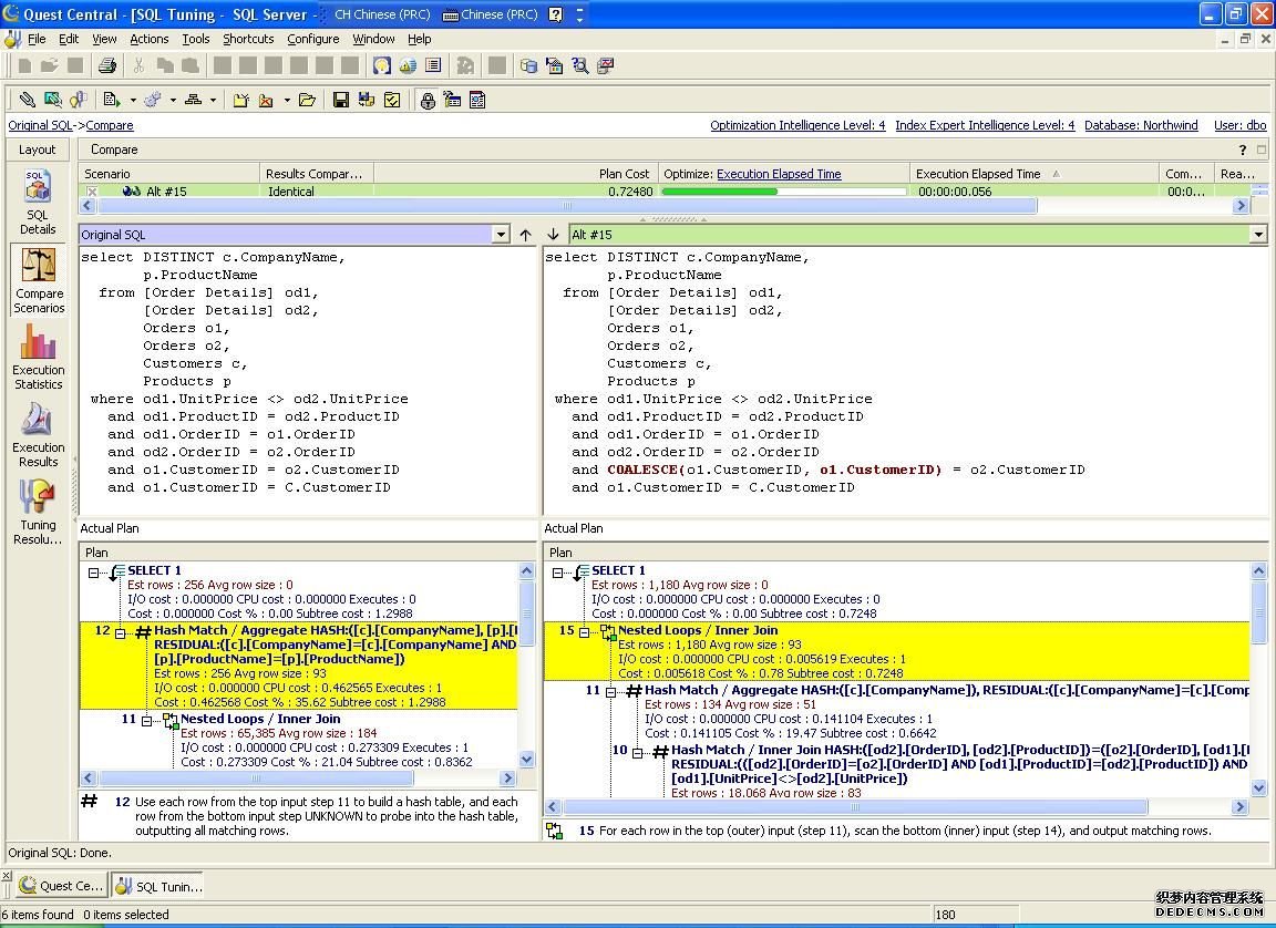
(5)学习书写专家级的SQL语句。

通过上面的步骤,我们已经可以实现自动优化SQL语句,但更重要的是,我们还可以学习如何书写这样高性能的SQL语句。点击界面左方的“CompareScenarios”按钮,我们可以比较优化方案和原始SQL中的任意2条SQL语句,SQLTuning会将它们之间的不同之处以不同颜色表示出来,还可以在下方的“执行计划”中,通过比较两条SQL语句的执行计划的不同,来了解其中的差异(图6)。


图6 “Compare Scenarios”界面

3.小结

SQLTuning等人工智能自动SQL优化工具的出现,为我们节省出大量的时间和精力。借助这些工具的帮助,书写专家级的SQL语句将不再是难事。


优化SQL有什方法?

在数据库应用系统中编写可执行的SQL语句可以有多种方式实现,但哪一条是最佳方案却难以确定。为了解决这一问题,有必要对SQL实施优化。简单地说,SQL语句的优化就是将性能低下的SQL语句转换成达到同样目的的性能更好的SQL语句。

优化SQL语句的原因

数据库系统的生命周期可以分成: 设计、开发和成品三个阶段。在设计阶段进行优化的成本最低,收益最大。在成品阶段进行优化的成本最高,收益最小。如果将一个数据库系统比喻成一座楼房,在楼房建好后进行矫正往往成本很高而收效很小(甚至可能根本无法矫正),而在楼房设计、生产阶段控制好每块砖瓦的质量就能达到花费小而见效高的目的。

为了获得最大效益,人们常需要对数据库进行优化。数据库的优化通常可以通过对网络、硬件、操作系统、数据库参数和应用程序的优化来进行。根据统计,对网络、硬件、操作系统、数据库参数进行优化所获得的性能提升全部加起来只占数据库应用系统性能提升的40%左右,其余60%的系统性能提升全部来自对应用程序的优化。许多优化专家甚至认为对应用程序的优化可以得到80%的系统性能提升。因此可以肯定,通过优化应用程序来对数据库系统进行优化能获得更大的收益。

对应用程序的优化通常可分为两个方面: 源代码的优化和SQL语句的优化。由于涉及到对程序逻辑的改变,源代码的优化在时间成本和风险上代价很高(尤其是对正在使用中的系统进行优化) 。另一方面,源代码的优化对数据库系统性能的提升收效有限,因为应用程序对数据库的操作最终要表现为SQL语句对数据库的操作。

对SQL语句进行优化有以下一些直接原因:

1. SQL语句是对数据库(数据) 进行操作的惟一途径,应用程序的执行最终要归结为SQL语句的执行,SQL语句的效率对数据库系统的性能起到了决定性的作用。

2. SQL语句消耗了70%~90%的数据库资源。

3. SQL语句独立于程序设计逻辑,对SQL语句进行优化不会影响程序逻辑,相对于对程序源代码的优化,对SQL语句的优化在时间成本和风险上的代价都很低。

4. SQL语句可以有不同的写法,不同的写法在性能上的差异可能很大。

5. SQL语句易学,难精通。SQL语句的性能往往同实际运行系统的数据库结构、记录数量等有关,不存在普遍适用的规律来提升性能。

传统的优化方法

SQL程序人员在传统上采用手工重写来对SQL语句进行优化。这主要依靠DBA或资深程序员对SQL语句执行计划的分析,依靠经验,尝试重写SQL语句,然后对结果和性能进行比较以试图找到性能较佳的SQL语句。这种做法存在着以下不足:

1. 无法找出SQL语句的所有可能写法。很可能花费了大量的时间也无法找到性能较佳的SQL语句。即便找到了某个性能较佳的SQL语句也无法知道是否存在性能更好的写法。

2. 非常依赖于人的经验,经验的多寡往往决定了优化后SQL语句的性能。

3. 非常耗时间。重写-->校验正确性-->比较性能,这一循环过程需要大量的时间。

根据传统的SQL优化工具的功能,人们一般将优化工具分为以下三代产品:

第一代的SQL优化工具是执行计划分析工具。这类工具对输入的SQL语句从数据库提取执行计划,并解释执行计划中关键字的含义。

第二代的SQL优化工具只能提供增加索引的建议,它通过对输入的SQL语句的执行计划的分析来产生是否要增加索引的建议。这类工具存在着致命的缺点——只分析了一条SQL语句就得出增加某个索引的结论,根本不理会(实际上也无法评估到)增加的索引对整体数据库系统性能的影响。

......余下全文>>
 

sql语句性可以怎优化?

查询速度慢的原因很多,常见如下几种:

1、没有索引或者没有用到索引(这是查询慢最常见的问题,是程序设计的缺陷)

2、I/O吞吐量小,形成了瓶颈效应。

3、没有创建计算列导致查询不优化。

4、内存不足

5、网络速度慢

6、查询出的数据量过大(可以采用多次查询,其他的方法降低数据量)

7、锁或者死锁(这也是查询慢最常见的问题,是程序设计的缺陷)

8、sp_lock,sp_who,活动的用户查看,原因是读写竞争资源。

9、返回了不必要的行和列

10、查询语句不好,没有优化
 

www.htsjk.Com true http://www.htsjk.com/Sql_Server/11623.html NewsArticle 人工智能自动sql优化工具--SQLTuning for SQL Server,sql--sqltuning 针对这种情况,人工智能自动SQL优化工具应运而生。现在我就向大家介绍这样一款工具:SQLTuning for SQL Server。 1. SQL Tuning 简介...
评论暂时关闭