MySQL 数据库设计复习笔记及项目实战
作者:杨鑫奇
最近手头上有3个项目开动,其他2个都是从底层开始的,一个已经开始了一段时间的了,在小城市小团队开发的条件下,都没有专门的DBA来做数据库的设计和维护,往往都是开发人员顶上,可是看了很多的数据库的设计,感觉很多设计都不是很完美,包括DZ的Ucenter和UcenterHome的数据库,所以这段时间话了近5个小时的时间好好的整理了下数据库方面的基本内容,配合现有的框架来实现快捷的数据库设计,来满足目前项目的需求
参考的数据库文档主要有:目前国内的常见的PHP系统的数据库
DZ6.0的数据库 ECSHOP SUPESITE7 UCHOME UCENTER的数据库结构 还有DEDECMS的数据库结构,这些都是来自 PHPCHINA论坛,有需要的朋友可以联系我或者留下邮件我发送过去,今天在读这些范式,设计注意事项的文章中,就想到了大学时候的数据库课程,记得大一的时候,涛涛就拉我一起去听比听03届的数据库课程,感觉那个时候听的也比较入神,感觉老师也讲的好,后来就到了我们自己上数据库课程的时候,来的老师感觉就会讲PPT,根本没有设计经验的刚刚毕业的研究生来教我们的,嘎嘎,那个时候就不想去上课的了,一点学习的冲动都没有了,老师自己教的累,我们学的也累,现在想想大学时候真的没有把基础打好,现在要来恶补一下了。鄙视下自己的大学时候的生活和心态,没有好好的学好好专业课,呵呵,书动用时方恨少.......
入题:
数据库设计方面我主要分为如下:
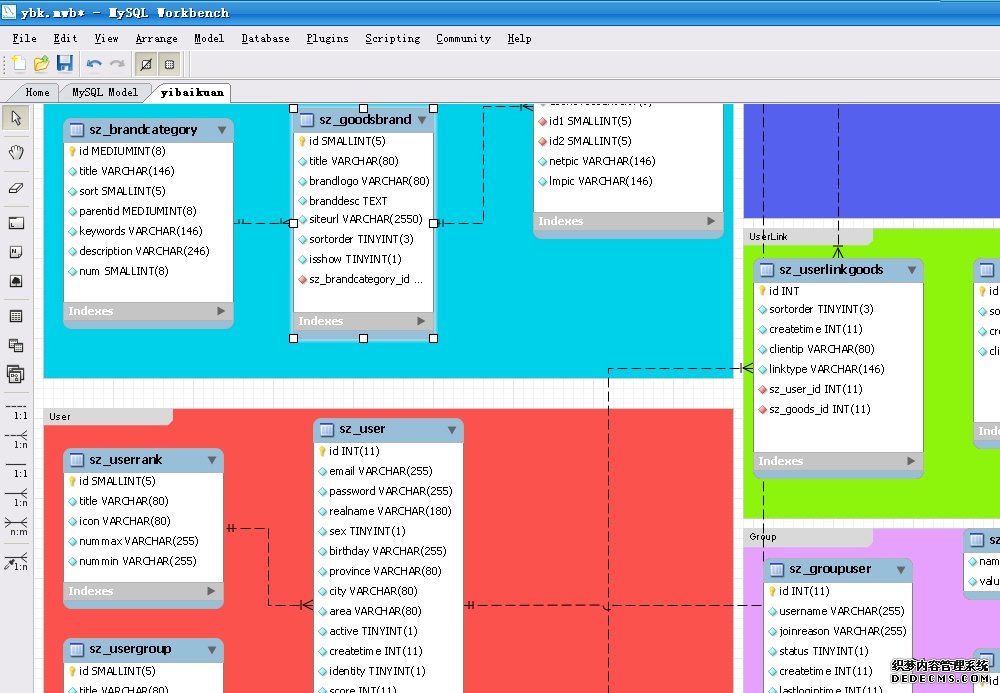
一、设计工具
因为现在只做LNMP(Linux + Nginx +PHP +MySQL)方面的开发了,所以数据库设计上我就选了数据库的设计工具了,现在用的是MYSQL自己的 开发的工具:MySQL Workbench 5.2.16 OOS Beta 设计的开发版本,这个方面主要是针对MYSQL的数据库开发的,从5.2的各个版本一直在用,发现不少bug但是对于现在的设计还是很有用的,BUG还是很多,有待完善,主要的特点终于 a,只做MySQL比较专业 b,可以反向数据库 c,可以管理和监控MySQL d,界面上和SQLSERVER MANAGER差不多,还是用起来比较顺手的,好了上张图

二、数据库设计的注意实现及基础知识复习
这些直接上图了
大家可以下载下来看,太大了