4、修改数据源视图
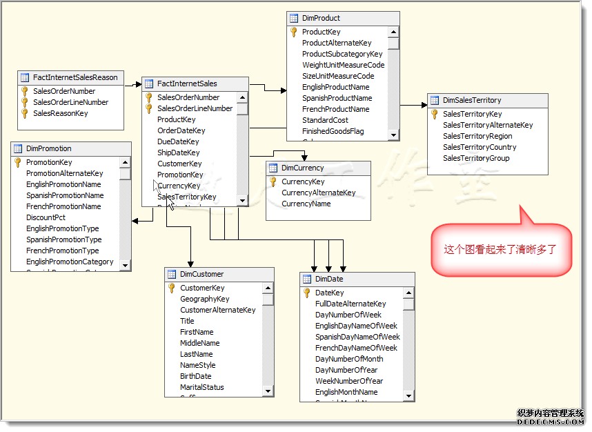
如果表过多,上一步得到的图过大,即使缩放也不易察看整体结构。此时,可以在视图设计界面,新建一个diagram,命名为Internet_Sales
至此基本有了分析的数据轮廓。
如果不直接从表,也可以改用查询:

至此,一个Analysis Service项目已经完成,下一步,我们将在此基础上继续创建维度。
附: SQL Server Analysis Services 官方教程http://technet.microsoft.com/zh-cn/library/ms170208.aspx)
本站文章为和通数据库网友分享或者投稿,欢迎任何形式的转载,但请务必注明出处.
同时文章内容如有侵犯了您的权益,请联系QQ:970679559,我们会在尽快处理。