SQL Profiler中常用的术语概念
这里主要介绍下面四个术语:
事件(Events)
数据列(Data Columns)
过滤器(Filters)
跟踪(Trace)
事件
相信熟悉微软技术的朋友对“事件”这个概念已经不陌生了,简而言之就是发生的活动,例如一个存储过程的执行,就是一个活动,也是发生了一个事件。SQL Profiler允许我们捕获大约170多种不同的与SQL Server有关的时间。
另外,在SQL Profiler中,使用Event Category这个概念,对不同的事件进行了一个大致的分类,使得为我们的监控更加的方便,例如所有与存储过程相关的事件都被划分在一个分类中。
数据列
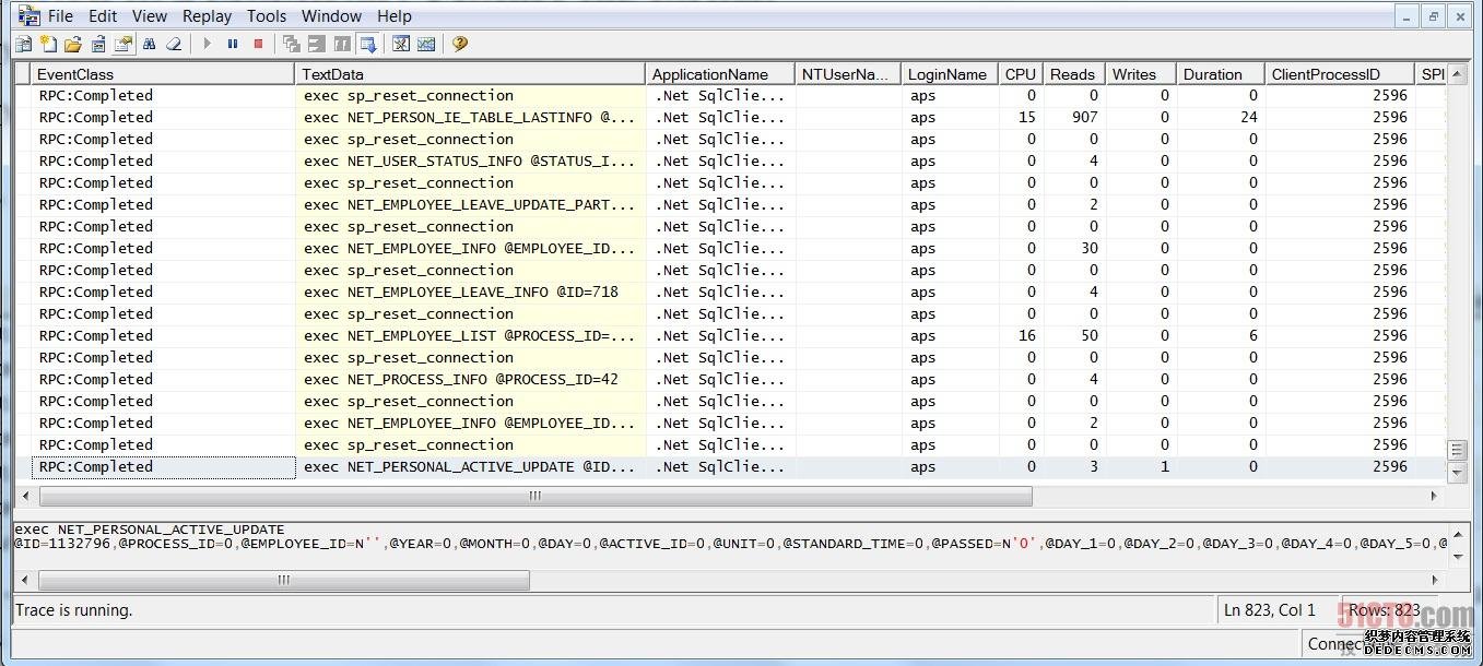
这个概念理解起来非常简单,简而言之就是描述事件发生的一些信息。这个概念和我们在.NET编程中的事件信息的概念是一样的。如图1-2所示,可以看到事件发生的时候,包含了一些实事件信息,即数据列。

图1-2中列出了很多事件的数据列,例如,对于RPC:Completed事件而言,包含了TextData,ApplicationName等。同时,还可以看出 ,不是所有事件都有相同的数据列。
过滤器
顾名思义,过滤器主要是SQL Profiler用来对发生的事件进行过滤的,只捕获感兴趣的事件。可以根据很多的来创建灵活的过滤,如图1-3所示:

过滤器在使用SQL Profiler中非常有用,因为它可以决定我们收集到的数据的正确性,更加对收集到的数据的量产生很多的影响。
跟踪
请注意:这里的跟踪,不是个动词,而是一个名词!每一个跟踪包含了发生的事件以及相关的数据列信息,并且我们常常将这些信息保存在物理的文件中。其实,我们常常所说的跟踪,就是一个保存SQL Profiler数据的跟踪文件。

跟踪文件可以以很多的方式保存:保存在内存中,以特定的格式导出,保存在数据库中,保存为XML文件等。如图1-4所示,就现在SQL Profiler中直接显示了跟踪信息,即跟踪信息保存在内存中:
本篇就暂时介绍到这里,下一篇,就和大家一起来看看,如何快速的使用SQL Profiler。